Recent

Warming Up DuckDB: Achieving Instant Query Performance with Cache Prewarm
5 mins
Eliminating DuckDB Cold Starts with Cache Prewarm

DuckDB Filesystem Observability with observefs + cache_httpfs: See I/O and Speed It Up
5 mins
Measure DuckDB filesystem I/O with the observefs extension and accelerate remote reads using cache_httpfs—backed by real performance benchmarks.

Ozone Snapshot Deep Dive 1 - Can This Be Deleted? Snapshot Deep Clean & Reclaimable Filter
17 mins
Detailed introduction to Apache Ozone Snapshot’s Deep Clean mechanism and Reclaimable Filter design, explaining how to safely and efficiently reclaim snapshot data and storage space while ensuring consistency.

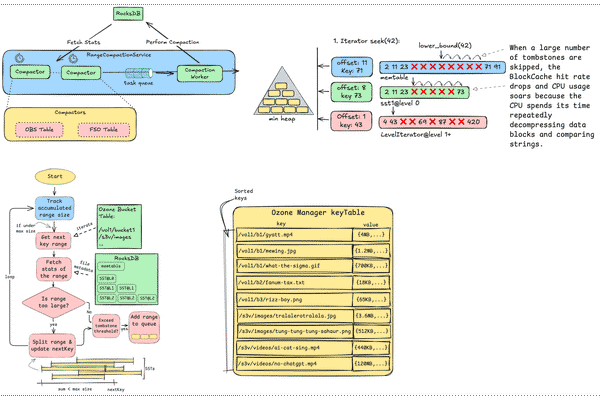
SST Statistics-Based Intelligent RocksDB Compaction Optimization for Apache Ozone
9 mins
SST Statistics-Based Intelligent RocksDB Compaction Optimization for Apache Ozone

Becoming an Ozone Committer
How to Become an Open-Source Committer (Apache Ozone): a College Student’s 15-Week Reflection


Building a high-performance, scalable server for AD management
13 mins
A high-performance advertisement management system achieving 96,000 QPS through in-memory database, Redis streams, and PostgreSQL, featuring replica, custom indexing, and fault tolerance mechanisms.

